免费在线屏幕录制工具
无需下载安装,一键开始录制高清屏幕视频 (MP4) 或 GIF 动图。 支持同步录制系统声音和麦克风, 全程浏览器本地处理,确保您的数据绝对安全。
✓ 完全免费✓ 无需安装✓ 隐私安全✓ 无水印




强大、简单且为您量身定做
多种录制模式
自由选择录制整个屏幕、特定应用程序窗口或单个浏览器标签页,精准捕捉所需内容。
同步录制音频
支持同时录制系统内部声音(如视频、游戏声)和您的麦克风声音,非常适合制作教程。
支持MP4和GIF
您可以选择录制为高质量的MP4视频文件,或生成易于分享的GIF动图,满足不同需求。
绝对隐私安全
所有录制和处理过程均在您的浏览器本地完成,您的数据永远不会上传到我们的服务器。
无需下载安装
告别繁琐的软件安装过程。打开网页即可使用,随时随地,即开即用。
高清无水印
免费导出高清1080P视频,且我们承诺在您的作品上不添加任何碍眼的水印。
选择最适合您的录制格式
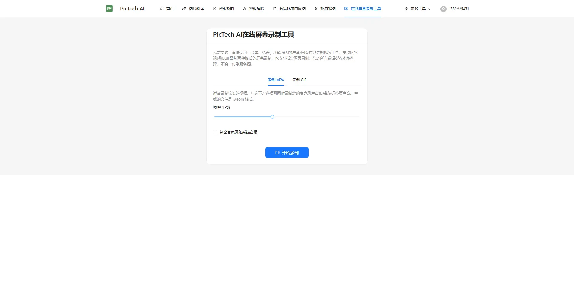
录制为 MP4 (WebM)
最通用的选择,适合录制教程、会议、游戏等几乎所有场景。
- 适合录制长视频
- 包含音频(系统+麦克风)
- 最高画质和帧率
- 文件通用性强
录制为 GIF
非常适合在文档、聊天或社交媒体中快速展示一个简短的操作流程。
- 适合录制短小的操作演示
- 文件小,易于分享
- 自动循环播放
- 不支持音频
三步搞定,就是这么简单
1. 选择配置
选择您想录制的格式(MP4或GIF)。如果录制MP4,还可以选择是否包含音频。
2. 开始录制
点击“开始录制”,并在浏览器弹窗中选择您要分享的屏幕、窗口或标签页。
3. 下载视频
录制结束后,视频/GIF会立即在页面生成。您可以直接预览并下载无水印文件。
